Windows 시스템 취약점 진단 분석 평가 방법
출처 : [2021.03] 과학기술정보통신부, 한국인터넷진흥원 발간 내용 "주요정보통신기반시설 기술적 취약점 분석ㆍ평가 방법 상세가이드"
Windows 시스템 취약점 진단 분석 평가 방법


1. 계정관리
1.1 Administrator 계정 이름 변경 또는 보안성 강화


1.2 Guest 계정 비활성화


1.3 불필요한 계정 제거


1.4 계정 잠금 임계값 설정


1.5 해독 가능한 암호화를 사용하여 암호 저장 해제

1.6 관리자 그룹에 최소한의 사용자 포함


1.7 Everyone 사용 권한을 익명 사용자에게 적용 해제

1.8 계정 잠금 기간 설정


1.9 패스워드 복잡성 설정


1.10 패스워드 최소 암호 길이


1.11 패스워드 최대 사용 기간


1.12 패스워드 최소 사용 기간


1.13 마지막 사용자 이름 표시 안 함


1.14 로컬 로그온 허용

1.15 익명 SID/이름 변환 허용 해제

1.16 최근 암호 기억


1.17 콘솔 로그온 시 로컬 계정에서 빈 암호 사용 제한

1.18 원격터미널 접속 가능한 사용자 그룹 제한


2. 서비스 관리
2.1 공유 권한 및 사용자 그룹 설정

2.2 하드디스크 기본 공유 제거



2.3 불필요한 서비스 제거




2.4 IIS 서비스 구동 점검

2.5 디렉토리 리스팅 제거


2.6 IIS CGI 실행 제한

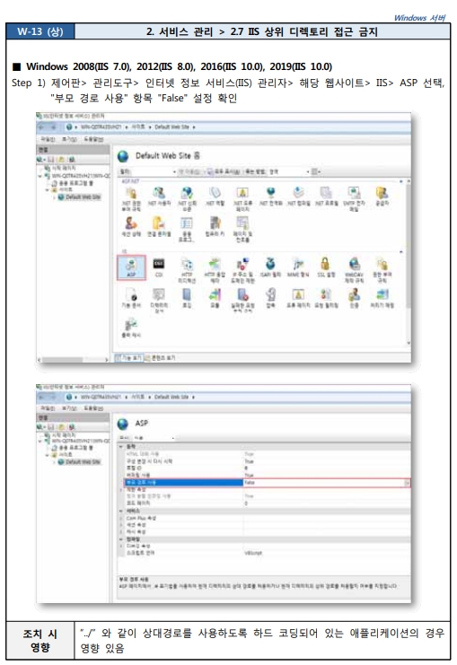
2.7 IIS 상위 디렉토리 접근 금지


2.8 IIS 불필요한 파일 제거

2.9 웹 프로세스 권한 제한





2.10 IIS 링크 사용금지


2.11 IIS 파일 업로드 및 다운로드 제한



2.12 IIS DB 연결 취약점 점검



2.13 IIS 가상 디렉토리 삭제

2.14 IIS 데이터 파일 ACL 적용



2.15 IIS 미사용 스크립트 매핑 제거



2.16 IIS Exec 명령어 쉘 호출 진단

2.17 IIS WebDAV 비활성화



2.18 NetBIOS 바인딩 서비스 구동 점검

2.19 FTP 서비스 구동 점검

2.20 FTP 디렉토리 접근권한 설정



2.21 Anonymous FTP 금지


2.22 FTP 접근 제어 설정



2.23 DNS Zone Transfer 설정


2.24 RDS(Remote Data Services)제거

2.25 최신 서비스팩 적용


2.26 터미널 서비스 암호화 수준 설정



2.27 IIS 웹 서비스 정보 숨김


2.28 SNMP 서비스 구동 점검

2.29 SNMP 서비스 커뮤니티스트링의 복잡성 설정


2.30 SNMP Access control 설정

2.31 DNS 서비스 구동 점검


2.32 HTTP/FTP/SMTP 배너 차단





2.33 Telnet 보안 설정


2.34 불필요한 ODBC/OLE-DB 데이터 소스와 드라이브 제거


2.35 원격터미널 접속 타임아웃 설정


2.36 예약된 작업에 의심스러운 명령이 등록되어 있는지 점검


3. 패치 관리
3.1 최신 HOT FIX 적용

3.2 백신 프로그램 업데이트

3.3 정책에 따른 시스템 로깅 설정



4. 로그 관리
4.1 로그의 정기적 검토 및 보고

4.2 원격으로 액세스 할 수 있는 레지스트리 경로

4.3 이벤트 로그 관리 설정


4.4 원격에서 이벤트 로그 파일 접근 차단


5. 보안 관리
5.1 백신 프로그램 설치

5.2 SAM 파일 접근 통제 설정


5.3 화면보호기 설정



5.4 로그온 하지 않고 시스템 종료 허용 해제


5.5 원격 시스템에서 강제로 시스템 종료

5.5 보안 감사를 로그할 수 없는 경우 즉시 시스템 종료 해제


5.7 SAM 계정과 공유의 익명 열거 허용 안 함



5.8 Autologon 기능 제어

5.9 이동식 미디어 포맷 및 꺼내기 허용


5.10 디스크볼륨 암호화 설정

5.11 DoS 공격 방어 레지스트리 설정


5.12 사용자가 프린터 드라이버를 설치할 수 없게 함


5.13 세션 연결을 중단하기 전에 필요한 유휴시간


5.14 경고 메시지 설정


5.15 사용자별 홈 디렉토리 권한 설정



5.16 LAN Manager 인증 수준


5.17 보안 채널 데이터 디지털 암호화 또는 설정


5.18 파일 및 디렉토리 보호

5.19 컴퓨터 계정 암호 최대 사용 기간

5.20 시작프로그램 목록 분석

6. DB 관리
6.1 Windows 인증 모드 사용


Last updated
